BinDiff 바이너리 비교 도구
-
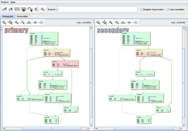
본 툴은 구글이 제작한 것으로 IDA로 분석한 2개의 데이터(.ida)를 비교해준다. (IDA 플러그인)

- 설치
- 사이트 : https://www.zynamics.com/software.html
- 다운로드 (윈도우용) : bindiff5.msi
'Tool' 카테고리의 다른 글
| youtube-dl 유튜브 다운로드 도구 (0) | 2020.06.01 |
|---|---|
| TheFatRat 자동화 백도어 생성 도구 (0) | 2020.01.16 |
본 툴은 구글이 제작한 것으로 IDA로 분석한 2개의 데이터(.ida)를 비교해준다. (IDA 플러그인)

| youtube-dl 유튜브 다운로드 도구 (0) | 2020.06.01 |
|---|---|
| TheFatRat 자동화 백도어 생성 도구 (0) | 2020.01.16 |